Mobile CI/CD
Prerequisites
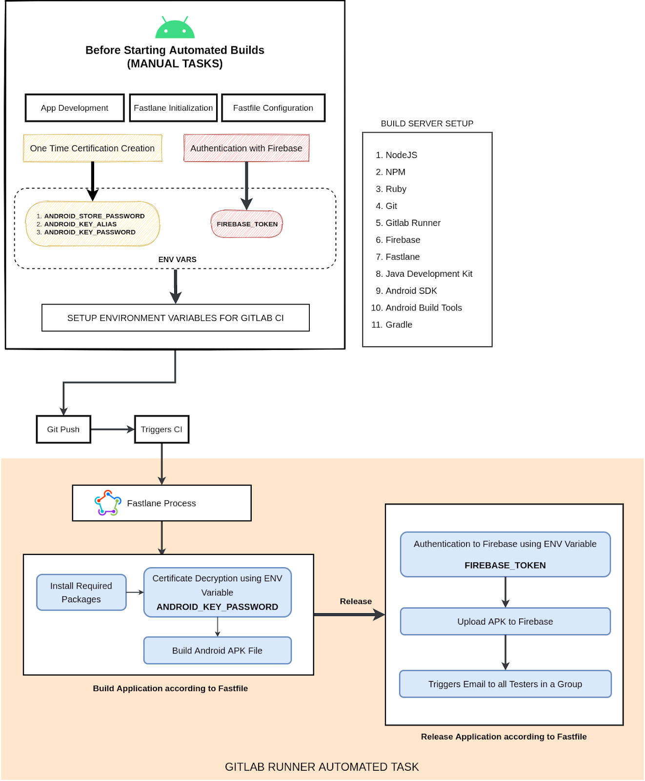
Android
-
After development of the application, the developer initializes fastlane in the project repository. (Fastlane)
-
All required configurations are done in Fastfile. (Configuration file for Fastlane)
-
Developer needs to create a certificate manually. (One Time Task)
Note
After certificate creation the following needs to be saved to be used as ENV Vars for Gitlab CI/Fastlane
a. ANDROID_STORE_PASSWORD
b. ANDROID_KEY_ALIAS
c. ANDROID_KEY_PASSWORD
-
Another ENV Var required is authentication token for Firebase (“FIREBASE_TOKEN”). This is provided by the developer. This token is different for each app. (Distribute Android apps to testers using fastlane | Firebase)
-
The environment variables form #3 and #4 need to be provided to the DevOps looking after the project.
-
Notification (After build & release).
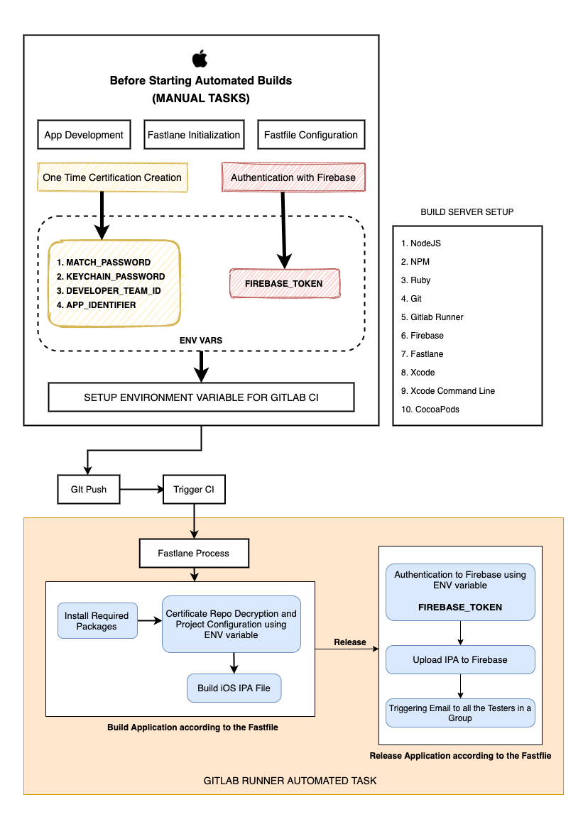
iOS
-
After development of the application, the developer initializes fastlane in the project repository. (Fastlane)
-
All required configurations are done in Fastfile. (Configuration file for Fastlane)
-
Developer needs to create a certificate manually. (Fastlane match)
Note
After certificate creation the following needs to be saved to be used as ENV Vars for Gitlab CI/Fastlane
a. MATCH_PASSWORD
b. KEYCHAIN_PASSWORD
c. DEVELOPER_TEAM_ID
d. APP_IDENTIFIER
-
Another ENV Var required is authentication token for Firebase (“FIREBASE_TOKEN”). This is provided by the developer. This token is different for each app. (Firebase configuration)
-
The environment variables form #3 and #4 need to be provided to the DevOps looking after the project.
-
Notification (After build & release).
-
Contributors: Nihal Shrestha ↩


